广州新媛论坛678_南京夜网论坛梧桐_重庆夜网-重庆桑拿论坛
您好~欢迎光临上海风潮电子有限公司官方网站~
上海风潮电子有限公司
021-64514828
首页
关于风潮
产品中心
成功案例
技术支持
新闻动态
联系我们
1
1
2
产品中心
PRODUCT
数据通信
华为
华三
锐捷
中兴
视频监控
海康
大华
宇视
统一通信
华为
中兴
ALCATEL
AVAYA
物联网
华为
中兴
网络安全
华为
华三
深信服
中兴
传输网络
华为
中兴
烽火
动力能源
华为
中兴
中达电通
视频会议
Polycom
思科
华为
中兴
动环监控
华为
中兴
艾默生
eLTE
华为
中兴
光纤租赁
光纤管道
存储服务器
HP
华三
华为
中兴
IT运维
安装调试
硬件维保
机房值守
机房搬迁
技术咨询
数据备份
位置:
首页
>
产品中心
>
存储服务器
>
华三
>
云计算
>
网络资源
网络资源
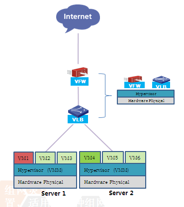
H3C SecPath vFW虚拟防火墙
H3C SecPath vLB虚拟负载均衡器
H3C VSR 虚拟路由器
H3C S1010V虚拟交换机
iMC 智能管理中心平台
共1页/5条记录
首页
关于风潮
产品中心
成功案例
技术支持
新闻动态
联系我们
Copyright?2007-2018 上海风潮电子有限公司 ALL RIGHTS RESERVED
沪ICP备19004013号-1
分享到
百度一下
分享到:
主站蜘蛛池模板:
江门市
|
镇坪县
|
北京市
|
措勤县
|
阿尔山市
|
武隆县
|
田东县
|
高台县
|
扎赉特旗
|
托克托县
|
正蓝旗
|
沙雅县
|
宁海县
|
新闻
|
保靖县
|
五大连池市
|
汝阳县
|
石渠县
|
定边县
|
宁乡县
|
民勤县
|
桃园县
|
宣威市
|
天镇县
|
巴青县
|
资溪县
|
舞钢市
|
全州县
|
博野县
|
湘乡市
|
清远市
|
阳江市
|
宜宾市
|
凤山县
|
广丰县
|
交城县
|
聂荣县
|
兰西县
|
古蔺县
|
北辰区
|
常宁市
|